SOLIDWORKS Electrical 2D 自带一套基础导线样式,仅作为初始使用方案。但仅用默认样式远远不够,为此我们需要通过导线管理工具修改现有样式或新建样式,该工具是项目中管理所有导线样式信息的核心入口。本文将详细讲解创建自定义导线编号的各项设置方法。
进入导线管理界面
进入导线管理界面的核心方式:在功能区的项目配置下拉菜单中选择导线样式选项,这是最常用的主入口。

在原理图中添加单根 / 多根导线,或替换现有导线时,也可打开该界面。

绘制导线时打开导线样式管理器
绘制单根或多根导线时,可通过导线样式选择器进入导线样式管理界面:点击导线名称旁的省略号按钮,再选择管理按钮即可。

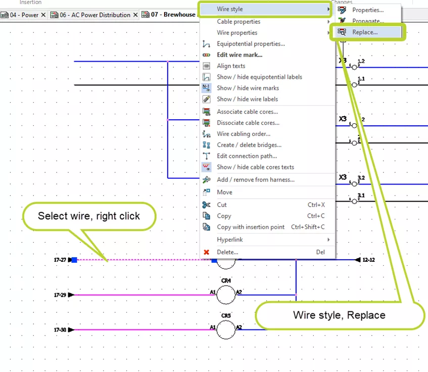
通过替换导线流程打开导线样式管理器
右键单击导线,在右键菜单的导线样式板块中选择替换导线样式选项。

在弹出的替换导线样式对话框中选择替换范围,点击绿色对勾确认。

随后在选择对话框中点击管理按钮,即可打开完整的导线管理界面。


新建导线样式还是复制现有样式?
你可根据需求选择修改现有导线样式,或直接新建样式。
通过 “添加” 功能新建导线样式
你可以向编号组、多根导线样式或单根导线样式中添加导线样式:
1、点击电气项目 → 配置 →
导线样式
2、在导线样式管理左侧窗格,选择要添加单根导线样式的编号组或导线样式
3、点击添加按钮
若要向编号组或多根导线样式中添加多根导线样式:
1、点击电气项目 → 配置 → 导线样式
2、在导线样式管理左侧窗格,选择要添加多根导线样式的编号组
3、点击批量添加按钮
通过复制粘贴新建导线样式
在导线管理界面中,选中要复制的导线,通过右键菜单或工具栏按钮执行复制,再执行粘贴即可。

⚠️ 注意:粘贴位置不同,生成的结果不同
粘贴到顶层:新导线会作为新编号组显示在目录树中

粘贴到现有组:新导线会添加到该组内

粘贴到现有导线:会创建多导线类型

粘贴到现有多导线类型:导线会添加到该类型中

自定义导线样式
新建导线样式后,即可按需求自定义参数。基础属性板块涵盖大部分导线信息,公式板块则用于设置导线编号规则。
编辑导线样式基础参数
选中导线样式,打开其属性对话框,可编辑以下分类参数:

常规导线属性
| 属性 | 说明 |
|---|---|
| 名称 | 导线样式的名称 |
| 编号组 | 导线所属的编号组 |
| 导体 | 导体类型,可设置为非电气导体 |
| 线型颜色 | 导线的显示颜色,可通过颜色选择器修改 |
| 线型 | 导线的显示线型 |
| 线宽 | 导线的显示线宽 |
| 等电位公式 | 等电位编号所用公式 |
| 导线公式 | 导线编号所用公式 |
| 数据传播 | 勾选后,该导线样式的关联数据会自动更新 |
本板块用于设置导线布路参数,若关联电缆参考,这些字段会自动更新,且设置会应用到原理图中所有该类型的导线上。
| 属性 | 说明 |
|---|---|
| 直径 | 导线直径 |
| 截面积 / 线规 | 导线横截面积 |
| 导线规格标准 | 电气项目使用的导线规格标准 |
| 导线实际颜色 | 导线的物理颜色,可通过颜色选择器修改 |
| 弯曲半径系数 | 用于计算弯曲半径的系数,通常由厂商提供 |
| 弯曲半径(弯曲半径系数 × 直径) | 由系数与直径自动计算,可手动修改 |
| 线性质量 | 设定导线单位长度重量(如克 / 米),用于计算 3D 装配体重心 |
| 电缆参考 | 将选中导线关联至现有库中的参考型号 |
| 属性 | 说明 |
|---|---|
| 电压 | 导线额定电压 |
| 频率 | 导线工作频率 |
| 描述 | 存储导线说明信息,支持自定义 |
| 用户数据 | 存储自定义数据,支持自定义 |
| 可翻译数据 | 存储可翻译的自定义数据,支持自定义 |
编辑导线编号公式
导线样式的核心特征是编号公式,公式直接决定导线标记的内容与显示格式。
点击等电位公式或导线公式右侧的公式编辑器按钮,即可打开对应公式管理对话框:

等电位标记公式管理对话框
导线标记公式管理对话框

公式相关说明
SOLIDWORKS Electrical 通过变量调取数据库信息(如元件标记、导线编号等),你可通过公式管理器自定义信息显示格式。
示例:
数据库中导线编号为 5,存储在变量WIRE_ORDERNO中;
若要在图纸中显示为005(3 位数字),使用公式:STRZ(VAL(WIRE_ORDERNO), 3, 0)
使用公式管理器
SOLIDWORKS Electrical 自带大量预设公式,建议优先使用;若需自定义公式,需遵循以下规则:
公式由变量(公式管理器第三个标签页)与文本组成
文本需放在英文双引号内,变量与文本之间用 **+** 连接
示例:CHAN_TYP + ":" + COM_VAL1 + "." + CHAN_ADDR
变量默认是文本类型,即便显示为数字(如WIRE_ORDERNO)
常用函数说明:
VAL:将文本转换为数值(STRZ仅处理数值)
STRZ:将数值固定指定位数,不足补 0
支持数学运算(+ - * /)修改变量结果
公式无效时,对话框底部会显示错误提示

公式配置
公式管理器包含 4 个标签页,用于创建 / 编辑公式:

预设公式:按关联对象分类的官方预设公式,选中后点击替换公式即可应用

最近使用公式:显示近期使用过的公式,快速替换当前公式

变量与简单公式:查看所有可用变量、简单公式及说明,支持直接添加
函数:所有可用函数与运算符,含数学、文本等类型,带说明与示例

测试公式
应用公式前,可使用公式管理器的计算器功能测试效果:输入变量示例值,实时查看计算结果,确认无误后再应用。

应用新导线样式
如需更新导线标记信息,在处理功能区中选择新建导线编号或重新编号导线功能即可。

总结
掌握以上方法,你即可创建专属的自定义导线样式与编号规则。
关键注意事项
A、一个导线样式仅能对应一种编号规则,同一根导线无法创建两种不同编号规则
B、重新编号时,导线 / 等电位编号的选择会应用到整个项目无需显示编号的导线可隐藏标记:批量选中→右键→显示 / 隐藏导线标记
C、复制粘贴新建导线样式时,粘贴位置直接影响最终结果
希望这份 SOLIDWORKS Electrical 自定义导线编号教程对你有帮助。如需更多技巧与资讯,可查看我们智诚科技ICT Electrical 栏目更多文章,也可访问问答社区,发布论坛帖子、解答其他 SOLIDWORKS 用户的问题。
获取正版软件免费试用资格,有任何疑问拨咨询热线:400-886-6353或 联系在线客服
未解决你的问题?请到「问答社区」反馈你遇到的问题,专业工程师为您解答!