这是一个苦乐参半的博客,因为我将在本月退休,结束了在公司工作了25年。我工作中最棒的部分之一,就是看到你们——我们的客户——用SOLIDWORKS创造了什么。创作的种类真是令人惊叹。
在我结束之前,我想和大家分享今年一些SOLIDWORKS顶级的电气增强产品。从将附件零件分配到特定端子或电路,到提升PDF导出的灵活性等,看看你将如何从SOLIDWORKS 2026 – ECAD中受益。
除非另有说明,这些增强功能适用于SOLIDWORKS电气原理图专业版(桌面版和3DEXPERIENCE平台版本)。
1、将附件零件分配给特定端子或电路——创建包含组件和附件的完整二维物料清单文档。
通过将插销、插座、密封件和插头等附件分配给特定的连接器端子或电路,提升设计准确性和制造文档。
此外,还能在无需建模附件组件的情况下创建完整的二维电气结构,从而节省时间。

2、从电气导出PDF的灵活性提升——快速组织和输出超清晰的PDF制作文档。
现在你有更多选项,在从3DEXPERIENCE平台导出电气项目的PDF时,更加灵活。首先,你可以按项目、书籍或页面来组织你的PDF。这对文档管理很有帮助,或者如果你想向不同人员(比如控制工程师)分发特定信息,提供与他们相关的信息。
您还可以根据需要自动为每个PDF表格和文件编号和命名,以更好地符合公司的标准和生产要求。此外,你还可以通过选择竖屏或横屏来控制每页的朝向。

3、简化制造商零件和电缆参考导入——简化电路、端子和电缆芯等多个项目的数据录入。
通过更快地导入 Microsoft® Excel 的制造商零件和电缆参考,加快库的创建并提高数据准确性。点击制造商零件管理,导入,然后点击XLS图标,方便将列表插入库中。

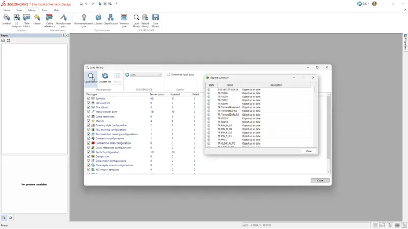
4、3DEXPERIENCE 库中的加载和重新加载功能——加快电气库管理速度。
通过3DEXPERIENCE平台的装载和重新装载功能简化电气库管理,确保团队间更好的协调和一致性。
此外,界面现在将所有评论整合到一个易于访问的工具栏中。

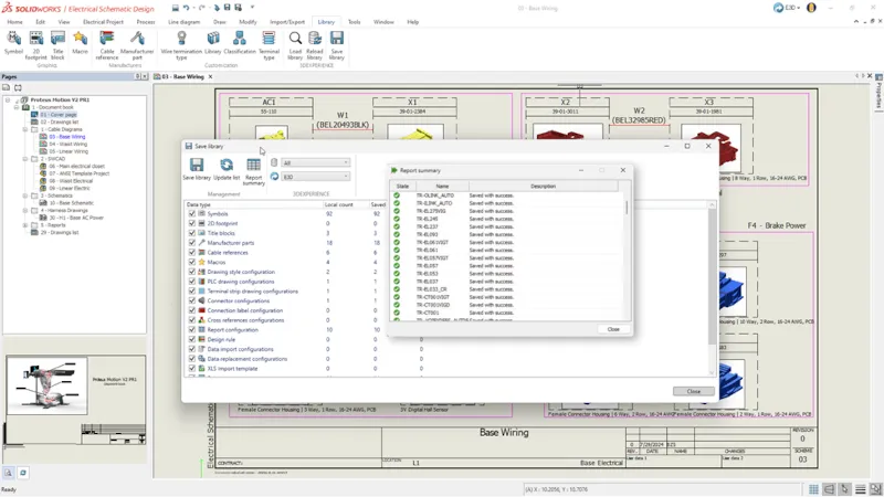
5、将本地图书馆保存到3DEXPERIENCE平台——集中管理有价值的内容。
轻松地将本地电气内容保存到3DEXPERIENCE平台上的中央库。这将使你能够将内容集中在一个方便的地方,并轻松整合团队成员的电气内容,消除重复工作,确保团队内的一致成果。
此增强适用于SOLIDWORKS设计电气示意图专业版(平台版本)。

6、介绍SOLIDWORKS电气3D——通过集成电气设计和布线,在3DEXPERIENCE平台上简化工作流程。
今年早些时候,我们扩展了连接到3DEXPERIENCE平台的电气解决方案。我们引入了一个新职位,称为SOLIDWORKS电气3D(E3D)。E3D 是一种云连接解决方案,实现了 3D CAD 与电气原理图专业(平台版本)之间的直接双向连接。E3D支持你将电气元件以三维方式放置,使用规则自动布线和电缆,并生成准确的生产文档,如线长和线束图纸。想了解更多,请访问这个博客。

7、布线物业经理增强——通过布线特定电线加速3D电气工作流程。
通过直接通过Route Wires物业管理器布线,简化线束设计,提升控制和效率。这将帮助你像处理电缆一样,专注于特定导线或一组导线,从而在线束设计中获得更高的精度和灵活性。
此增强适用于SOLIDWORKS Electrical 3D和SOLIDWORKS Electrical Schematic Professional。

8、动态连接器插入改进——简化连接器插入,提升接入、电路选择、过滤和控制选项。
通过直接符号访问简化连接器插入,并新增详细的电路选择对话框,实现更快、更准确的设计选择。这也改善了电路列表的布局、排序、过滤和限制控制,使导航更快更便捷。

9、协作服务器增强——提升IT安全性,兼容客户端发起的连接,且无客户端防火墙更改。
我们通过优化客户端到服务器连接,提升了与现代IT环境的兼容性,以提升更可靠的性能。您可以从客户端发起所有通信,消除服务器间连接,降低防火墙复杂性,并增强网络安全。
该改进适用于 SOLIDWORKS Electrical 3D 和 SOLIDWORKS 电气原理图专业版(桌面版本)。

10. 利用IDX 3.0增强ECAD-MCAD协作——通过数据跟踪、变更控制和更快的设计周期加强ECAD-MCAD协作。
CircuitWorks 现在支持元件与其他电路板项目之间的父子关联,如保留孔、保留孔、镀孔和非镀孔,适用于与 IDX 3.0 文件交互时。你可以接受或拒绝ECAD或MCAD对这些项目的更改,从而实现单次同步这两个项目的能力。如果你在顶层接受或拒绝更改,也可以在下层同步这些更改,反之亦然。
在MCAD中修改父组件时,所有相关的子组件在导出到CircuitWorks时会自动更新。

这些增强功能现已开放!提醒一下,许多功能性升级会在全年通过功能性配送提供。把这份清单准备好,下载传单。
你能相信今年是SOLIDWORKS成立30周年吗?点击这里查看SOLIDWORKS 2026的新内容。
与您合作非常愉快!
现在,我期待成为本博客的读者,也期待与大家一同关注,并期待SOLIDWORKS各领域的后续改进。我已经看到很多正在开发中的作品,迫不及待想看了。
更多SOLIDWORKS相关教程,培训支持,正版授权,请关注智诚科技ICT,电话:400-886-6353
获取正版软件免费试用资格,有任何疑问拨咨询热线:400-886-6353或 联系在线客服
未解决你的问题?请到「问答社区」反馈你遇到的问题,专业工程师为您解答!